Copilot в Windows 11: Полное руководство для начинающих по ИИ-помощнику и его глубокой интеграции
- Категория: Windows 11
- Дата: 28 октября 2025 г. в 15:35
- Просмотров: 916

Copilot от Microsoft — это не просто чат-бот. Это ваш личный ассистент, встроенный прямо в Windows 11. Он использует возможности искусственного интеллекта для понимания ваших запросов на естественном языке, предоставления ответов и выполнения множества действий в операционной системе. В отличие от старых помощников (вроде Cortana), Copilot работает через мощные облачные модели ИИ Microsoft, что делает его невероятно умным и полезным.
Но как начать пользоваться этим интеллектуальным помощником? Как настроить его под свои нужды? И как он интегрируется с привычными вам приложениями, такими как «Блокнот» или «Проводник»?
В этом подробном руководстве мы разберем все, что нужно знать о Copilot в Windows 11, чтобы вы могли максимально эффективно использовать его возможности.
Навигация в приложении Copilot
Интерфейс Copilot разработан, чтобы быть простым и интуитивно понятным. Он минималистичен и не отвлекает от главного — вашего общения с ИИ.
Вход в аккаунт
Для доступа ко всем функциям и интеграциям Copilot вам может потребоваться войти в свой аккаунт Microsoft.
- Нажмите кнопку «Войти» в левом нижнем углу.
- Совет: Если меню скрыто, нажмите значок «Открыть боковую панель» в верхнем левом углу.
- Появится запрос — снова нажмите кнопку «Войти».

- Введите свои учетные данные.
После входа вы сможете полноценно взаимодействовать с Copilot.
Запуск Copilot
Запустить ИИ-помощника можно несколькими удобными способами:
- Через панель задач: Нажмите на иконку Copilot, закрепленную на панели задач Windows.
- Через меню «Пуск»:
- Откройте «Пуск».
- Введите в поиск Copilot.
- Нажмите на первый результат, чтобы запустить приложение.

- Клавиши быстрого доступа: Используйте сочетание клавиш Windows + C.
- Голосовая команда: Если в настройках включен параметр «Слушать “Привет, Copilot”», вы можете вызвать помощника без помощи рук, просто произнеся эту фразу.
Настройка персонального помощника
Copilot предлагает гибкие настройки, позволяющие адаптировать его работу под ваши предпочтения и повысить вашу продуктивность.
Управление автозапуском
Если вы хотите, чтобы Copilot был всегда под рукой, настройте его автоматический запуск при включении компьютера.
- Нажмите на меню аккаунта в верхнем левом углу.
- Нажмите «Настройки».
- В разделе «Приложение» активируйте переключатель «Автоматический запуск при входе в систему».

Обратите внимание: Если этот параметр неактивен, перейдите в «Параметры» > «Приложения» > «Автозагрузка» и включите или отключите Copilot там.
Настройка разрешений для поиска файлов
Copilot может выступать в роли улучшенного поиска Windows, используя ИИ для работы с вашими локальными файлами.
- Нажмите на меню аккаунта в верхнем левом углу, затем «Настройки».
- В разделе «Настройки разрешений»:
- Включите переключатель «Поиск по файлам», чтобы разрешить доступ к локально хранящимся данным.
- Включите переключатель «Чтение файлов», чтобы позволить Copilot анализировать содержимое файлов и отвечать на ваши вопросы, используя эту информацию.

Теперь вы можете попросить ассистента найти документы, которые вы обрабатывали на прошлой неделе, или подсказать что-то по содержимому конкретного файла.
Включение голосового управления
Чтобы взаимодействовать с Copilot голосом, как с настоящим собеседником:
- Откройте «Настройки» Copilot.
- В разделе «Голосовой режим» активируйте переключатель «Слушать “Привет, Copilot”, чтобы начать разговор».

Включение Copilot Vision
Copilot Vision — это функция, которая позволяет Copilot «видеть» ваш экран. Когда вы делитесь с ним экраном, чат-бот может просматривать и анализировать контент открытого приложения, помогая вам в выполнении задач.
- Откройте «Настройки» Copilot.
- В разделе «Copilot Vision» включите переключатель «Выделение».

В приложении Copilot появится значок с очками. Если вы нажмете его и разрешите доступ, ИИ сможет, например, подсказать вам, где в приложении «Параметры» найти нужную опцию.
Важно: Copilot Vision может направлять вас, но не может выполнять действия в приложениях автоматически.
Управление конфиденциальностью и памятью
Как и любой ИИ, Copilot использует данные для обучения и персонализации. Вы можете контролировать, какой информацией делиться.
Настройка конфиденциальности
Чтобы запретить Microsoft использовать ваши данные для обучения своих моделей ИИ:
- Откройте «Настройки» Copilot.
- Перейдите на страницу «Конфиденциальность».

- Отключите следующие переключатели:
- «Обмен диагностическими данными».
- «Обучение моделей на тексте».
- «Обучение моделей на голосе».
- «Персонализация и память».

- (Необязательно) Нажмите «Удалить память», чтобы стереть ранее сохраненную информацию о вас.
Управление памятью Copilot (Memory)
Если включен параметр «Персонализация и память», Copilot запоминает полезные сведения (ваше имя, предпочтения, интересы), чтобы делать ответы более релевантными.
Чтобы просмотреть или изменить данные в памяти:
- Откройте «Настройки» Copilot.
- Перейдите на страницу «Управление памятью».

- Вы можете удалить ненужные элементы или нажать «Добавить в память», чтобы сохранить важную информацию.

Настройка коннекторов Copilot
Коннекторы — это инструменты, которые позволяют Copilot получать доступ к информации, хранящейся в ваших внешних онлайн-сервисах, таких как OneDrive, Outlook, Google Drive или Gmail.
Как подключить внешние сервисы:
- Откройте «Настройки» Copilot.
- Перейдите на страницу «Коннекторы».

- Активируйте рядом с нужными службами Microsoft (например, OneDrive).

- Для сторонних сервисов (Google) нажмите «Подключить» и следуйте инструкциям для авторизации.
После подключения вы сможете задавать Copilot вопросы, касающиеся содержимого, хранящегося в этих сервисах (например, найти файл в OneDrive или письмо в Outlook).
Взаимодействие с приложением Copilot
Общение с Copilot происходит в простом интерфейсе, где вас ждет только поле ввода сообщения.
Выбор режима общения
Перед тем как начать, выберите наиболее подходящий режим для вашего запроса.
| Режим | Описание | Когда использовать |
|---|---|---|
| Быстрый ответ | Подходит для простых, повседневных вопросов и быстрых диалогов. | Нужен короткий факт или совет. |
| Думай глубже | Позволяет ИИ создавать более сложные и развернутые ответы. | Тема требует дополнительного анализа. |
| Умный (GPT-5) | Автоматически подстраивается под задачу: быстрый ответ для простого, глубокий — для сложного. | Конфигурация по умолчанию, универсальный вариант. |
| Глубокое исследование | Генерирует подробные отчеты, сравнения или ответы из нескольких источников с цитатами и контекстом. | Нужен тщательный анализ или научное исследование. |
Текстовые и голосовые запросы
Текстовые запросы:
- Откройте приложение Copilot и выберите нужный режим.
- Введите свой запрос в поле «Сообщение Copilot» и нажмите Enter.

Пример: Вы можете попросить: «Создай изображение безмятежного пруда с золотыми рыбками» или «Составь маршрут путешествия в Рим на 5 дней».
- Вы можете продолжать диалог, поскольку Copilot помнит контекст.
- Нажмите кнопку плюс (+), чтобы загрузить изображение, и попросите Copilot проанализировать его или сгенерировать похожий контент.

Голосовые запросы:
- Откройте приложение Copilot.
- Нажмите кнопку микрофона.

- Начните разговор. Вы можете прервать ассистента или продолжить, как в обычном разговоре.
Поиск по файлам
Если вы включили разрешения на поиск файлов (см. выше), вы можете использовать Copilot для поиска локальных данных:
- Откройте Copilot.
- Спросите, используя естественный язык: например, «Какие файлы я редактировал на этой неделе?»

Copilot предоставит список найденных файлов. Нажав на файл, вы откроете его в соответствующем приложении.
Интеграция Copilot в приложения Windows
Copilot глубоко встроен в стандартные приложения Windows 11, расширяя их функциональность с помощью ИИ.
| Приложение | Функциональность Copilot / ИИ |
|---|---|
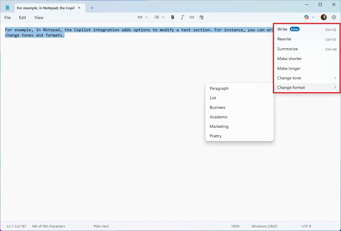
| Блокнот | Изменение тональности, переписывание, суммирование и форматирование текста. |
| Проводник | В контекстном меню (правая кнопка мыши) есть опция «Спросить Copilot», чтобы отправить файл на анализ ИИ. |
| Paint | Создание изображений по текстовому запросу, удаление фона, стирание объектов, функции «Cocreator» (для Copilot+ PC) и «Генератор стикеров». |
| Фотографии | Удаление фона, стилизация изображений и другие инструменты редактирования на основе ИИ. |
Например, в «Блокноте» вы можете дать Copilot текстовый фрагмент и попросить его перефразировать или изменить стиль:

А в «Paint» ИИ может работать как генератор изображений:

Copilot в приложениях Microsoft 365 (Office)
Если вы используете пакет Microsoft 365, Copilot интегрирован в Word, Excel, OneNote и PowerPoint.
Пример использования Copilot в Word:
- Откройте Microsoft Word.
- Нажмите на вкладку «Главная».
- Нажмите кнопку «Copilot».

- Введите запрос: попросите суммировать документ, сгенерировать черновик или создать изображение.
Интерфейс и шаги использования Copilot в Excel, OneNote и PowerPoint схожи, но функциональность адаптирована под специфику каждого приложения (например, для Excel это анализ данных и формул).
Управление и удаление Copilot
Если вы решите, что не хотите использовать Copilot, вы можете удалить приложение или отключить его интеграцию в отдельных программах.
Удаление приложения Copilot
Удаление приложения повлияет на основное приложение и большинство интеграций «Спросить Copilot».
- Откройте «Параметры» Windows.
- Перейдите в «Приложения» > «Установленные приложения».

- Найдите Copilot, нажмите меню с тремя точками справа и выберите «Удалить».

Отключение Copilot в других приложениях
Чтобы полностью избавиться от ИИ-помощника, нужно отключить его в других программах:
| Приложение | Действия для отключения |
|---|---|
| Microsoft Edge | «Параметры» > «Copilot и боковая панель» > «Copilot» > Отключите переключатель «Показывать кнопку Copilot на панели инструментов». |
| Блокнот | Откройте «Блокнот» > «Параметры» > Отключите переключатель «Copilot». |
| Microsoft 365 | Откройте Word (или другое приложение) > «Файл» > «Параметры» > Снимите флажок «Включить Copilot». |
Повторная установка Copilot
В любой момент вы можете вернуть Copilot.
- Открыть страницу приложения в Microsoft Store: https://apps.microsoft.com/detail/9nht9rb2f4hd.
- Нажмите «Просмотреть в магазине», затем «Получить» (или «Установить»).

Copilot в браузере Microsoft Edge
В Microsoft Edge Copilot дает более широкий опыт, ориентированный на веб-среду.
Режим Copilot в Edge
Активируйте «Режим Copilot» в настройках Edge (наберите edge://settings/ai в адресной строке), чтобы максимально использовать возможности ИИ в браузере.
«Режим Copilot» превращает новую вкладку в поле для запросов, где вы можете использовать ИИ для поиска, ответов и работы с контентом:

Vision и Чат на веб-странице
- Copilot Vision в Edge: В веб-браузере Vision позволяет вам задавать вопросы обо всем, что вы видите на экране, используя кнопку микрофона в поле ввода.
- Чат с контекстом: Нажмите кнопку «Чат» в правом верхнем углу (на боковой панели). Вы сможете задавать вопросы о содержимом текущей веб-страницы.
Расширенные функции Edge (Journeys и Actions)
Эти функции находятся в активной разработке, но они показывают, насколько «умным агентом» может стать ИИ:
- Copilot Journeys (Путешествия): Анализирует вашу историю просмотров и группирует связанные веб-сессии в тематические сюжетные линии. Это помогает легко вернуться к прошлым проектам или исследованиям.
- Copilot Actions (Действия): Позволяет ИИ выполнять многошаговые задачи от вашего имени. Например, забронировать столик в ресторане или отписаться от ненужной рассылки, взаимодействуя с веб-сайтами.
Вопросы и ответы о Copilot в Windows 11
| Вопрос | Ответ |
|---|---|
| Что такое Copilot в Windows 11? | Это встроенный ИИ-ассистент, который использует облачные технологии Microsoft для понимания естественного языка, генерации контента, ответов на вопросы и интеграции с системными приложениями. |
| Как открыть Copilot? | Кнопка на панели задач, сочетание клавиш «Windows + C», через меню «Пуск» или голосовая команда «Привет, Copilot» (если включена). |
| Он работает без интернета? | Нет. Copilot полностью полагается на облачные модели ИИ Microsoft. Требуется активное подключение к Интернету. |
| Как включить автозапуск? | В Настройках Copilot переключите «Автоматический запуск при входе в систему» (или через «Параметры» > «Автозагрузка»). |
| Что такое коннекторы? | Инструменты, позволяющие Copilot получать доступ к внешним сервисам (OneDrive, Outlook, Google Drive, Gmail), чтобы давать персонализированные ответы, основанные на ваших данных. |
| Может ли Copilot искать мои локальные файлы? | Да, если в Настройках > Разрешениях включены «Поиск по файлам» и «Чтение файлов». |
| Что такое Copilot Vision? | Функция, позволяющая ассистенту «видеть» и анализировать содержимое вашего текущего экрана/приложения и помогать вам с ним работать. |
| Как удалить Copilot? | Через «Параметры» > «Приложения» > «Установленные приложения». Интеграции в Edge, Notepad и Microsoft 365 отключаются индивидуально в настройках этих приложений. |
| Бесплатно ли использовать Copilot? | Основная версия Copilot в Windows 11 бесплатна. Однако функции в приложениях Microsoft 365 могут требовать активной подписки на этот пакет. |
Мнение редакции MSReview: Microsoft Copilot представляет собой значительный шаг вперед в интеграции искусственного интеллекта в повседневную работу пользователя. Удобный интерфейс, гибкие настройки и широкие возможности интеграции делают его мощным инструментом как для простых, так и для сложных задач. Важно помнить о настройке конфиденциальности и внимательно относиться к ответам ИИ, но в целом Copilot предоставляет пользователям Windows 11 новые возможности для повышения продуктивности и креативности.
- Комментарии

